| Sign In | Join Free | My spintoband.com |
|
Model Number : E12
MOQ : 1 Set
Price : Best Price
Payment Terms : TT/PayPal /Western Union/ Money Gram
Supply Ability : In Stock
Delivery Time : Within 48 hours
Packaging Details : Standard Package
Whatsapp : 86-13026631343
Skype : oneflysky
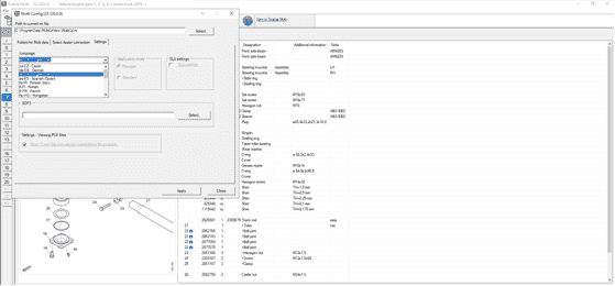
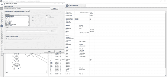
language : English, Dutch, Spanish, Italian, German, French, Persian, Finnish, Russian, Thai, Turkish, Zwedish, Chinese, Czech, Japanese, Korean, Polish, Portuguese
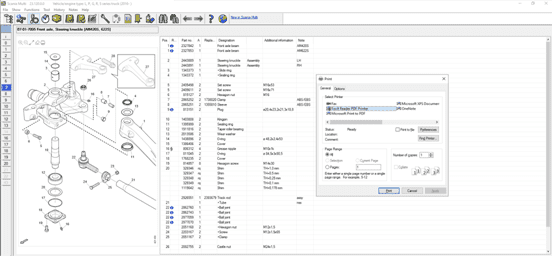
function : Parts catalog, manual, diagram
windows system : Windows10/11 64bit










|
|
2024.05 Scania Multi Spare Parts & Manual Catalog Images |